Scheduling and Project Management

Revised May 5, 2009

Description

BuildTopia allows real-time construction schedule and resource management at the Project/Lot level with collaboration between trade partners and the builder. Plans, schedule templates and activities / activity packages are created and managed in the Data Library,  they flow to the project via project setup activities, and are assigned to individual lots as a function of releasing lots to construction. Scheduling and Project Management functionality overlaps with Purchasing functionality, and each of these is visible to trade partners depending on company setup permissions.

This section explains how schedules and activity lists are generated and managed at the lot level, and how the user with appropriate permissions can manage the project and lots within it.

 

Notes

Just getting started with BuildTopia Schedules? See Schedules Overview (in Data Library) where we explain how templates are created and managed in the Data Library.

For a list of tasks which must be accomplished prior to working in the Scheduling and Project Management areas, see Setup column in Flowchart below.

See Lot Matrix Overview for a Project Management module overview. Links to more detailed instructions per topic are embedded in the overview.

 

When do you want to capture your Activity List and Budget?

Do you need to be able to generate POs prior to construction?

See "Company Setup" to learn how to manage when your activity list is generated, when your budget is captured and when you can generate Purchase Orders.

 

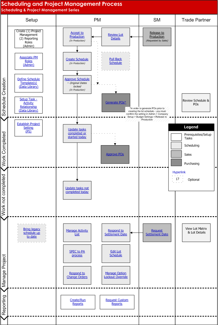
Flowchart

The following flowchart demonstrates the tasks and decision points for Scheduling and Project Management.

 

 

Lot Matrix Overview

The Lot Matrix tab in Project Management module allows users to manage all lots in a project through the construction process, including scheduling, activities, options, change orders, NSOs, and variances. This screen is similar to Lot Matrix tab in Sales Manager and Sales Rep modules. This section provides an overview to all functions available in the Lot Matrix tab.

 

Notes

The lot matrix shows all lots in the project but can be filtered by sales and/or construction status.

The Printer icon allows users to print data about the lot.  The standard print forms are:

Task Overview

Review Schedule

Variance Log

Accept to Production

SPEC to PA

Activity List

Project Quick Schedule

Edit Lot

Project Day Schedule

View Options

Project Week Schedule

Change Orders

Update Wizard

NSOs

Task Checklists

 

 

Task

Overview

Review Schedule

 

 

Back to Work Completed

Back to Top

Navigation Path

PM > Lot Matrix > Active Tab > Review Schedule

Notes

Provides access to a single-lot construction schedule for the selected lot/unit. All elements of the schedule may be edited or deleted here, including a review of activities mapped to tasks and the POs generated for each of those activities.

Review schedule link is visible only after lot schedule has been approved.

Select the Hide Details button or the Show Details button to display and hide all tasks in all phases.

See Edit Schedule for all processes and steps available from this screen.

 

Accept to Production

 

 

 

Back to Top

 

Navigation Path

PM >Lot Matrix > Accept to Production

Notes

The !Accept to Production link appears when the Sales Manager releases a lot to production.  Once the lot has been accepted the link will disappear and a new link, Create Schedule, will appear.

See Start Schedule for next steps.

Activity List

 

 

Back to Top

 

Navigation Path

PM> Lot Matrix > Activity List

Notes

Provides an access to the Activity List to view, add, and edit activities, budgets, and schedule tasks as well as generate POs for this lot. See Manage Activity List for a discussion of tasks available at this link.

 

Edit Lot

 

 

 

 

 

Back to Top

Navigation Path

PM >Lot Matrix > Edit

Notes

Provides access to data fields to enter or update lot-specific information.

Steps

  1. Select the Edit link.
  2. Use the text fields to edit the lot details as available and appropriate.
  3. Select the Save button to save the changes.

 

View Options

 

 

 

 

Back to Top

Navigation Path

PM >Lot Matrix > Options

Notes

Provides a list of the options selected for inclusion on the lot.

Steps

 

  1. Select Lot Matrix link or Lot Matrix tab to return to the previous screen.

 

Change Orders

 

 

 

 

 

 

 

 

Back to Top

 

Navigation Path

PM >Lot Matrix > CO

Notes

Provides a list of the change orders on the lot with action prompts to generate POs associated with each Change Order.

Steps

  1. Select the View link.
  2. Select Update Activity List link to add or modify activities via the change order.
  3. Check radio button to update selection notes on Approved POs, or not.
  4. Select Apply Change Order button. NOTE: Updating activity list and applying the change order does not automatically generate purchase orders which add or modify activities per the change order. The user must go to Generate POs link in the activity list to generate these.
  5. Select Lot Matrix link or tab to return to the previous screen.

 

NSOs

 

 

Back to Top

 

Navigation Path

PM > Lot Matrix > NSO

Notes

Provides the list of NSOs on the unit.  Selecting this link takes the user to the NSO module. See Custom Option Management (NSO) for a discussion and demonstration of tasks and activities associated with Non Standard Options.

 

Variance Log

 

 

 

 

 

 

Back to Top

Navigation Path

PM > Lot Matrix > Variance Log

Notes

Logs the Variance POs and Schedule Variance for a specific lot. See Manage Variance Log for a discussion of the PO variance log and setup.

Steps

  1. Select the Variance Log link.
  2. Select the Purchase Order or Schedule tab
  3. Select the variance code name to display a drop down to change a variance code.
  4. Select the Save button to save your changes and continue.
  5. Select back link to return to the previous screen.

 

Project Quick Schedule

 

Back to Top

Navigation Path

PM > Lot Matrix > Project Quick Schedule

Notes

Full functionality allowing the user to filter for one or multiple lots in a project, update all schedules from one page. See Project Quick Schedule for discussion and steps for this functionality.

 

Project Day Schedule

 

 

 

 

 

 

 

Back to Work Completed

Back to Top

Navigation Path

PM > Lot Matrix > Project Day Schedule

Notes

Displays all of the tasks for all of the lots under construction in a project which are scheduled on a selected date. This includes interim dates in multi-day tasks.

Use the Trade drop down list to filter tasks by trade.

Use the Trade Partner drop down list to filter tasks by trade partner.

Use the Previous Day or Next Day links to change the date viewed.

Modify Schedule

  1. Select the task name
  2. Change the Start No Earlier Than date or indicate that the Task Started and/or Task Finished.  Enter comments as applicable.
  3. Select the Save button.
  4. Using Bump Schedule? See Bump Schedule for next steps in schedule update process.

 

Project Week Schedule

 

 

 

 

 

 

Back to Work Completed

Back to Top

Navigation Path

PM > Lot Matrix > Project Week Schedule

Notes

Displays all of the tasks for all of the lots under construction in a project which are scheduled during a selected week.

Use the Trade drop down list to filter tasks by trade.

Use the Trade Partner drop down list to filter tasks by trade partner.

Use the Previous or Next links to change the dates viewed.

Modify Schedule

  1. Select the Task Name link
  2. Change the Start No Earlier Than date or indicate that the Task Started and/or Task Finished.  Enter comments as applicable.
  3. Select the Save button.
  4. Using Bump Schedule? See Bump Schedule for next steps in schedule update process.

 

Update Wizard

 

 

 

 

 

 

 

 

Back to Top

 

Navigation Path

PM > Lot Matrix > Update Wizard

Notes

This wizard is designed to enable updating one or many lots' current budget or adding missing activity codes.

Use the filters to filter by Sales Status, Construction Status and/or Plan.

You may perform only one operation at a time; update current budget or add missing activity codes.

Modify

  1. Select the Lots by checking the applicable boxes. You can select all lots by selecting the checkbox at the top of the list.
  2. Select the Update Current Budget or the Add Missing Activity button.
  3. Select the OK button to continue.

 

Task Checklist

Navigation Path

PM > Lot Matrix > Checklist

Notes

Checklist are available to add, edit and delete from the Project Quick Schedule and Project Day Schedule Screen as well as the Review Schedule Screen.

 

Steps - Add Item(s)

  1. Select Checklist for any given task
  2. Select Add Checklist Item to add an item. You can select this button multiple times prior to entering the in the item description.
  3. Enter in the checklist item description
  4. You can reorder the items by holding the right mouse button down and dragging the entire line.
  5. Select the Save or Cancel button to continue.

Steps - Edit Item(s)

  1. Select the Checklist icon for any given task
  2. Modify the checklist item description as necessary
  3. You can reorder the items by holding the right mouse button down and dragging the entire line.
  4. To delete an item select the corresponding checkbox in the delete column.
  5. Select the Save or Cancel button to continue.

 

SPEC to PA

 

Back to Top

 

Navigation Path

PM  > Lot Matrix > !Sales Request: SPEC-to-PA

 

See SPEC-to-PA for details on the SPEC to PA process.