NSO Quick Start

Revised October 24, 2008

Description

Use this guide to complete all required steps in preparation for utilizing Non Standard Options (NSOs). This guide will provide you with suggested settings and then will direct you to the steps to complete the tasks.

 

Steps

1. Understand Concepts and Layout

2. Define Settings

3. Create Roles

 

 

Tasks

Steps

1. Understand Concepts and Layout

 

 

 

 

 

 

 

 

 

 

 

Back to Top

Notes

  • NSOs are centrally managed from the NSO Module.
  • Once in the NSO module the user can switch between projects.
  • The actions that can be performed on the NSO are dependent on the user's role and permissions
  • Tabs
    • The NSO Lot Matrix lists all of the lots for the project.  It provides a view of the NSOs, by the Lot, in the project.
    • The NSO List tab contains sub tabs to manage NSOs by the various stages of the NSO process.
    • The Estimate List tab houses every NSO Estimate separate from it's NSO, for viewing and copying to NSO's underway. Estimates can be searched, and sorted by Lot and Status.
  • The NSO module can be exited at any time by selecting the Exit button. This returns you to your previous work screen in the BT application.
  • The Buyer View link does not provide certain NSO Information, such as cost and budget information.
  • The Manage link provides all information included in the Buyer View plus additional pricing information, comments, attachments and the estimate.  

Click here to view the NSO Quick Start Movie.

 

2. Define Settings

 

Back to Top

 

 

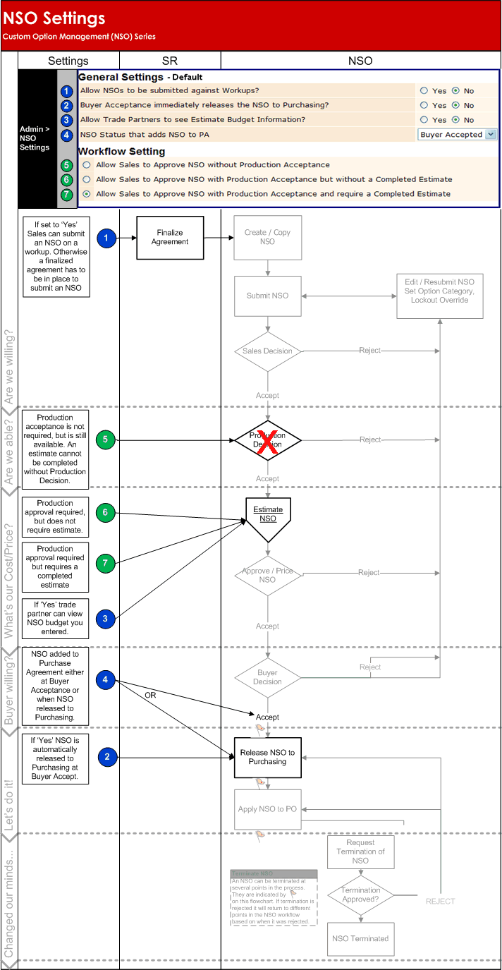
NSO settings are defined in Admin > Company Setup. A user must have Admin permission to access this section of BuildTopia.

 

Click here to learn about the different NSO settings (This link will take you to the Administration > Company Setup topic)

Click here to view the NSO Quick Start Movie.

The workflow below illustrates where the setting effects the NSO workflow

3. Create Roles

 

 

 

Back to Top

 

NSO Roles and Permissions are set in the Admin > Company Setup.  A user must have Admin permission to access this section of BuildTopia.

 

Click here to learn how to define NSO roles and view sample roles. (This link will take you to the Administration > Company Setup topic)

Click here to view the NSO Quick Start Movie.