Purchasing Process

Revised October 24, 2008

Description

The integration of sales and purchasing with project management simplifies communication in the field and purchase order management, and eliminates costly mistakes. This section describes the purchase order generation, management, and payment approval processes.

In the order of workflow, the purchasing process includes the following topics:

Notes

Certain tasks must be accomplished before purchase orders can be generated. See Required Workflow Prior to PO Generation for those tasks.

Documents can be attached to Purchase Orders as well as many other entities in the BuildTopia system. See  Document Management for a full discussion on documents.

 

The following functionality is fundamental to maximizing Purchase Orders in BuildTopia and is detailed below the purchasing process flowchart:

Primary Task

Associated Task

Search Purchase Orders

Purchase Order Print Forms

View Purchase Order Information

Manage Purchase Order Comments

 

View Purchase Order History

 

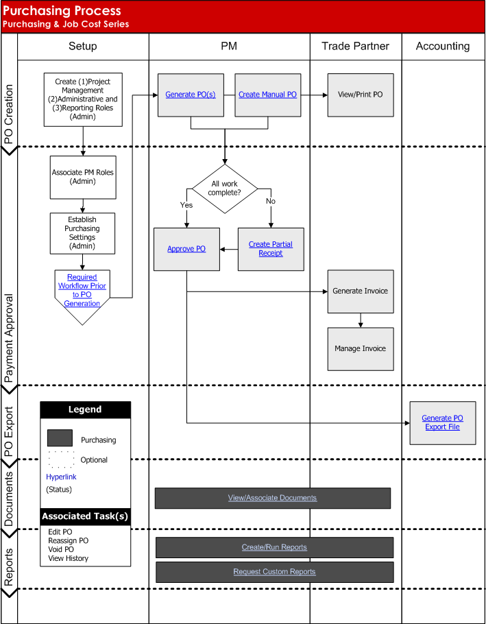
Flowchart

The following flowchart demonstrates the tasks and decision points for the Purchasing Process.

 

 

 

Tasks

Steps

Search Purchase Orders

 

 

 

 

 

 

 

 

 

 

 

 

 

Back to Top

Navigation Path

PM> Purchase Orders > Enter Data

PM > Purchase Orders > Advanced Search > Enter Search Criteria

Notes

The Purchase Orders tab default screen launches the Basic Search screen with no purchase orders shown. The user must populate the necessary search criteria to view any purchase orders. By selecting Search without any criteria the application will display all purchase orders for the project. Please note that using this search method without populating search criteria may take the screen a long time to load.

From the default screen purchase orders can be searched by numerous criteria including Lot#, PO#, Trade Partner name, PO Type, PO Status, and Trade.

Further filtering is available at Advanced Search by adding fields for Plan, PO Status, Activity#, Option#, NSO#, Modification date ranges, Approved by, Approved Date, and Amount ranges.

Steps

  1. Enter any data appropriate for text or drop-down fields.
  2. Select Search button, or
  3. Reset button to clear all text and drop-down fields for a new search.
  4. If desired, select Advance Search link.
  5. Enter any data appropriate for text or drop-down fields.
  6. Select Search button, or
  7. Reset button to clear all text and drop-down fields for a new search.

View Purchase Order Information

 

 

 

 

 

 

 

 

Back to Top

Navigation Path

PM > Purchase Orders > Search > Purchase Order List > PO#

Notes

Purchase Order List screen offers action buttons to Select All, Clear All, Expand All, Collapse All, Approve Selected, and Void Selected PO's.

Selecting the PO# link displays all current information about the PO,including Actions available depending on the PO status, and detailed Line Items and Change Log tabs.  

Line Items tab displays a detailed description of the PO's activity codes, activity package, trade, quantity, amount, tax rate and total.

Change Log tab displays a history of any changes made to the PO, including variance codes and variance amounts.

Steps

  • Select the PO# link to view all PO details.
  • Select the History link to display Change Log only.
  • Select the blue caret at left of PO Date to expand the Change Log record
  • Select the Back link to return to the previous screen.

Purchase Order Print Forms

 

 

 

 

 

 

 

 

 

 

 

 

 

Back to Top

Navigation Path

PM > Purchase Orders > Search > Purchase Order List > Printer Icon Printer Icon

Notes

  • Hovering over printer icon displays available PO print forms. Select the link for the print form to be used.  The print form opens in a new window.
  • The rollup versions will consolidate lines by activity code regardless of the activities use. By use we mean base house, option, or NSO. The intent of this format is to allow companies that use UM activities heavily to have a nice consolidated print form for their trade partner.

A really simple example: A house is built with 400 pieces of 2x4x10 lumber normally (base house activity). For the Elevation B option an additional 50 pieces of 2x4x10 lumber are needed. So on the activity list for the lot and thus the PO there will be two lines. One will have a quantity of 400 for the base house and another with a quantity of 50 for the Elevation B option. While the details are nice the lumber yard only cares that it has to bring 450 2x4x10s to the job site.

Available Print Forms

  1. PO - Specific purchase order for the lot, trade partner, and detailed activities without displaying dollar amount.
  2. PO($) - Specific purchase order for the lot, trade partner, and detailed activities displaying dollar amount and signature block.
  3. PO Rollup - Specific purchase order for the lot, trade partner, with no activity detail, displaying UM or TK and quantity only. Rollup forms consolidate lines by activity code regardless of their use [base, option, NSO] allowing multi-activity PO's a tighter, consolidated look.
  4. PO($) Rollup - Specific purchase order for the lot, trade partner, with no activity detail, displaying UM or TK and quantity, unit price and extended amount, with signature block.  Rollup forms consolidate lines by activity code regardless of their use [base, option, NSO] allowing multi-activity PO's a tighter, consolidated look.
  5. Group PO - All purchase orders for a specific lot by trade and vendor, where the status of the purchase order is open or approved without displaying dollar amounts. Includes all activity details by line item, UM or TK and quantity only.
  6. Group PO($) - All purchase orders for a specific lot by trade and vendor, where the status of the purchase order is open or approved, displaying dollar amounts. Includes all activity details by line item, UM or TK, quantity, unit price and extended amount, with signature block.
  7. Group PO-All - All purchase orders for a specific lot by trade and vendor, where the status of the purchase order is open or approved, regardless of purchase order status, without displaying dollar amounts. Includes all activity details by line item, UM or TK and quantity only.
  8. Group PO($)-All  - All purchase orders for a specific lot by trade and vendor, where the status of the purchase order is open or approved, regardless of purchase order status, displaying dollar amounts. Includes all activity details by line item, UM or TK, quantity, unit price and extended amount, with signature block.

Manage Purchase Order Comments

 

 

 

 

 

 

 

 

 

 

 

Back to Top

Navigation Path

PM > Purchase Orders > Search > Purchase Order List > Edit

PM > Purchase Orders > Search > Purchase Order List > Select PO# link > Edit

Notes

  • Any comments added will be visible to all persons or companies with access to the PO (including users with PM access and trade partners assigned to the purchase order).
  • Comments are visible but not editable on approved, partially approved, or void status PO's.
  • Comments added in PO Comments text box are editable; entering text here will replace or modify previous comments.
  • Comments may be added to Change Log without any other action taken, and will accumulate a list of revision comments.

Steps

  1. Select Edit link.
  2. Enter text in Comments text box.
    • If commenting on line item or variance code entries, enter text in Comments for Change Log text box.
  3. Select the Save button to record the comments, or  
  4. Select the Cancel button to return to the previous screen.

View Purchase Order History

 

 

 

 

 

 

Back to Top

 

Navigation Path

PM > Purchase Orders > Search > History

PM > Purchase Orders > Select PO# link > Change Log

Notes

Purchase Order history link displays the change log for the individual PO by revision and line item, showing the sequence of PO versions and any changes made to the PO including variance codes and variance amounts. *See Manage Variance Log for further discussion on editing the PO amount and variance codes.

Steps

  1. Select the History link to display Change Log only [shows revision and comments].
  2. Select the blue caret at left of PO Date to expand the Change Log record [shows line item detail of changes].
  3. Select the Back link to return to the previous screen.